源码简介
这是一款开源程序二开的微信公众号多域名回调系统,全新UI,简洁美观,相对于网上发布的泛滥版本,我对其进行了修复,详情见下方的更新日志
测试环境:MySQL5.6,PHP7.3
微信公众号多域名回调功能:微信公众号后台默认只能授权2个网页域名,用本系统突破这个限制,用同一个公众号对接无限多个网站,支持域名和ip授权
无需注册,在线自助购买授权,支持自助更换授权、查询授权、自助续费
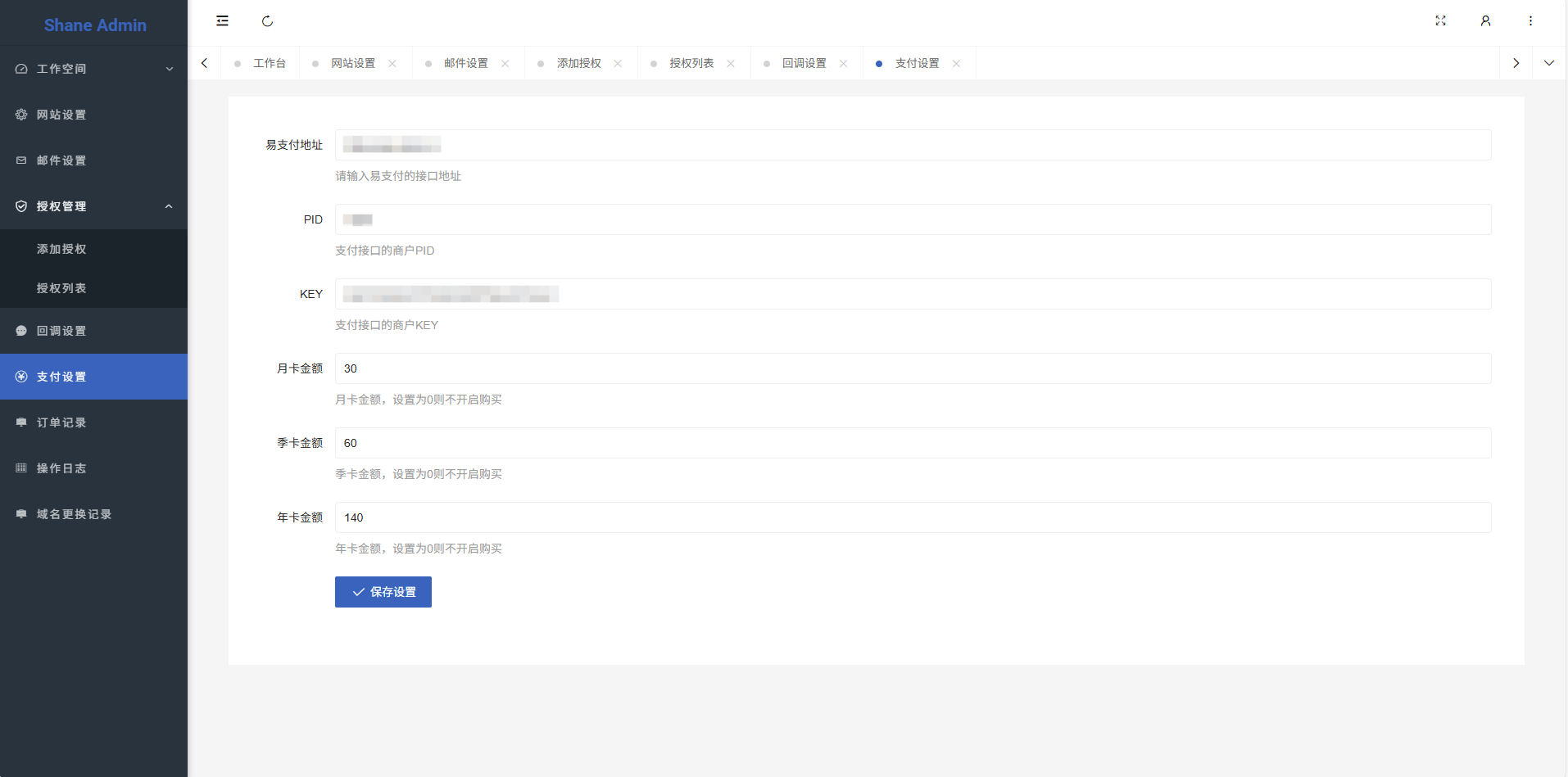
支付对接易支付,授权到期之前可设置邮箱提醒功能
直接上传源码访问你的域名进行安装,按步骤安装完成即可(相比之前只能导入别人的数据来说方便了很多)
源码全开源的,想要什么自己往上加就可以了,框架已经写好了,二开更方便、更快捷
前端截图
后端截图
更新日志
修复订单列表页无法删除订单
修复无法保存邮箱设置
新增发件邮箱设置
后台及前台UI美化(相比之前的UI又丑又不自适应移动端,目前UI全部美化且自适应移动端)
1. 本文由优悦娱乐网整理自网络,如有侵权请联系删除!邮箱:dhcat@qq.com
2. 本站所发布的文章以及附件仅限用于学习和研究目的!
3. 不得将用于商业或者非法用途;否则由此产生的法律后果,本站概不负责!
4. 亲测分类下的均有站长亲测搭建无问题后发布
5. 部分资源无法验证资源的完整性和可用性,请自行斟酌!
2. 本站所发布的文章以及附件仅限用于学习和研究目的!
3. 不得将用于商业或者非法用途;否则由此产生的法律后果,本站概不负责!
4. 亲测分类下的均有站长亲测搭建无问题后发布
5. 部分资源无法验证资源的完整性和可用性,请自行斟酌!

















发表评论(0)